Project information
- Category: Web Application Apache NetBeans
- Client: Florida Institute of Technology
- Project date: 01 March, 2021
- Project URL: Amusement Park Web App
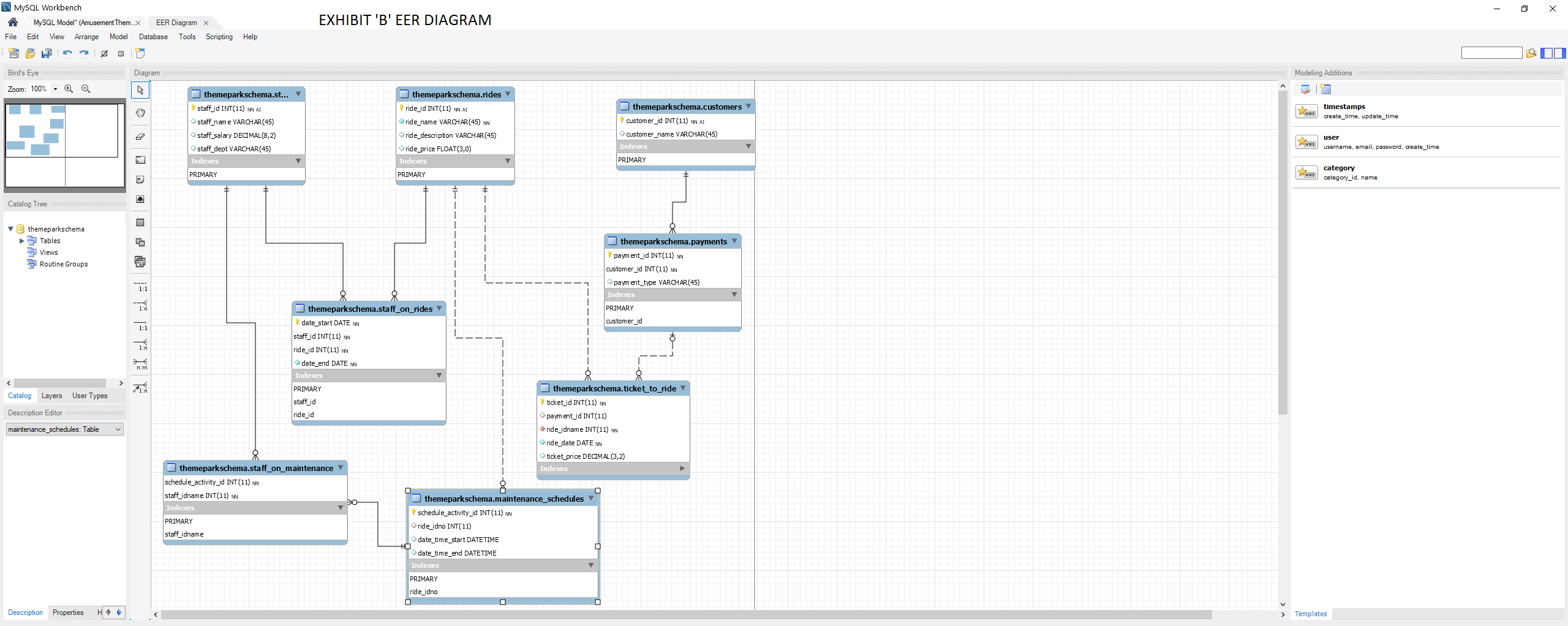
Amusement Park Web Database Application
This Web Application was designed and created based on a themepark. The tools used were MySQL and Apache Netbeans. This is fully functional web application which interacts with the database of themepark rides, customers, employees, etc. The Enhanced entity-relationship (EER) Diagram models the entire database of entities. The purpose of this web application is to provide a way for data to be stored, searched, and displayed through the web. See a video below for it's effectiveness in displaying and adding a name to the database.